Instance Verification Kit (IVK)
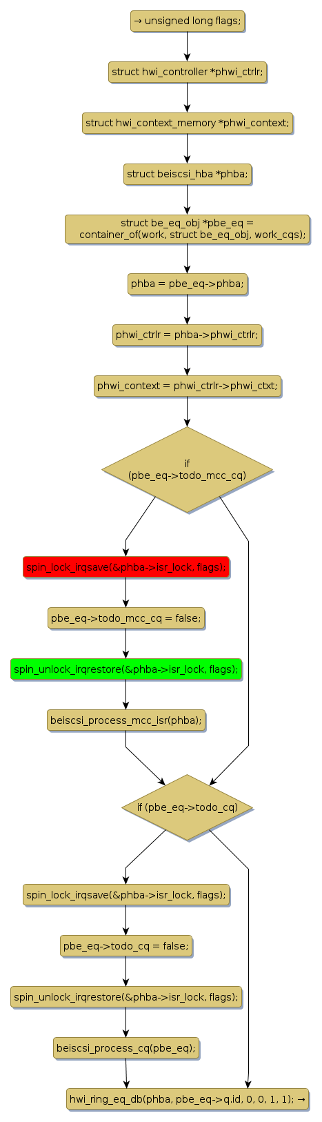
spin lock @ [64869+42+/linux-3.19-rc1/drivers/scsi/be2iscsi/be_main.c]
Instance Signature: isr_lock
|
The Matching Pair Graph:
|
|
Function Name
|
Control Flow Graph (CFG)
|
Events Flow Graph (EFG)
|
Source Correspondence
|
|
beiscsi_process_all_cqs
|
|
|
[64484+23+/linux-3.19-rc1/drivers/scsi/be2iscsi/be_main.c]
|